S/MIME Zertifikat zwischen Speichern exportieren und importieren
Auf Windows haben die Programme für die S/MIME Zertifikate den Zertifikatspeicher direkt in dem System aufrufbrar. Die Produkte von Mozilla sind demgegenüber mit einem eigenen Speicher ausgestattet (jedes Programm hat also einen eigenen). In dieser Anleitung finden Sie die Vorgehensweise für das Exportieren des Zertifikats aus einem Speicher und Importieren in einen anderen.
Die von den Programmen und dem Operationssystem genutzten Zertifikate werden in dem Zertifkatsspeicher aufbewahrt. Von diesem gibt es mehrere Typen:
- Speicher von Windows und OS generell
- Anwendungen von Mozilla
- Linux, Unix
Die sich in dem gegebenen Speicher befindenden Zertifikate sind für die Anwendungen sichtbar, die sie nutzen. In der Umgebung OS MS Windows nutzen praktisch alle Anwendungen den Systemspeicher aus. Die Ausnahme stellen nur Firefox und Thunderbird von Mozilla dar, die einen eigenen Speicher haben (sie teilen ihn nicht, jede Anwendung hat einen eigenen) und verfügen über eine eigene Liste der vertrauenswürdigen Root-CAs.
S/MIME-Zertifikat aus dem Windows Speicher exportieren
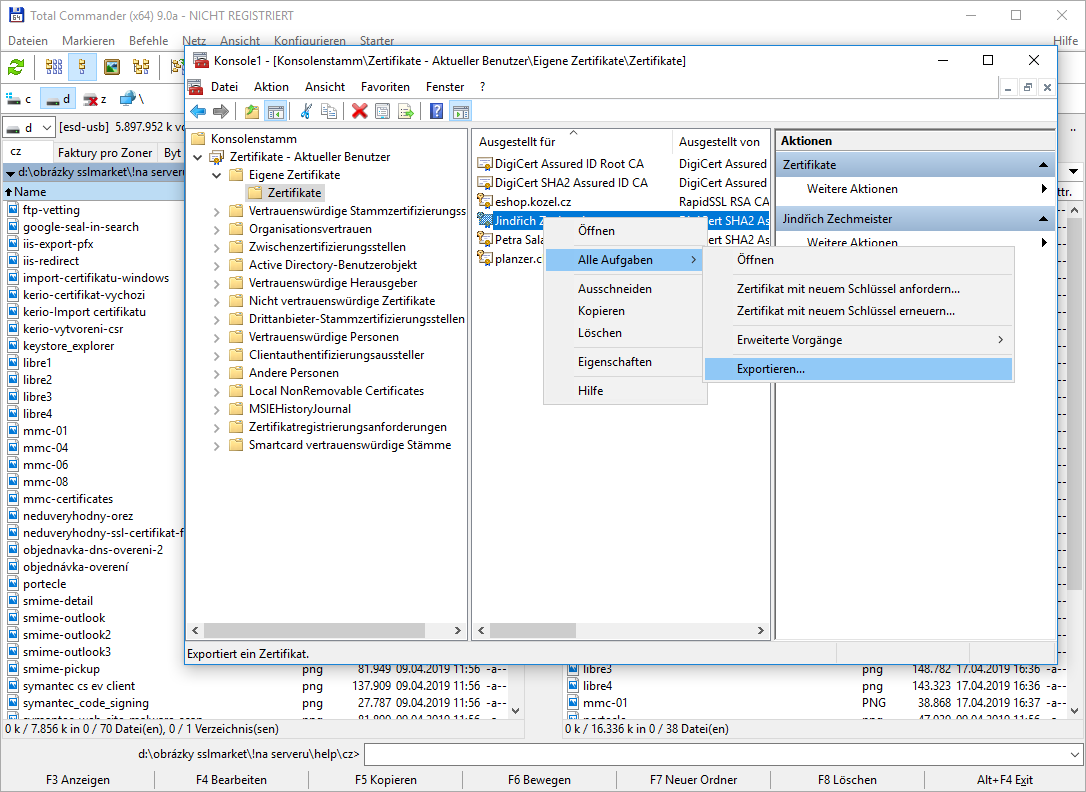
Den Windows Zertifikatspeicher rufen Sie über die MMC Konsole auf. Diese öffnen Sie über Start (einfach MMC eingeben). Nachfolgend fügen Sie das Modul Zertifikate hinzu (Datei – Snap-In hinzufügen – Zertifikate), bestätigen Sie die Default-Einstellung und es wird Ihnen die Liste von den Ordnern mit den Zertifikaten angezeigt.
In dem Ordner Eigene befinden sich die für S/MIME und digitale Signatur oder Authentifizierung bestimmten Zertifikate. In diesem Ordner finden Sie das S/MIME Zertifikat von DigiCert.
Wenn Sie mit der rechten Maustaste das konkrete Zertifikat anklicken, wird Ihnen unter Alle Aufgaben die Option Exportieren angeboten. Somit rufen Sie den Zertifikatexport-Assistenten auf.
Vergessen Sie nicht, in dem ersten Schritt des Assistenten den privaten Schlüssel zu exportieren (OHNE ihn zu löschen). Sonst wird es nicht möglich sein, die Operation abzuschließen.
Zuletz geben Sie ein Passwort für die Speicherung des Zertifikats in PFX ein. Dieses Passwort wird den privaten Schlüssel vor Missbrauch schützen und sollte nicht schwach sein.
S/MIME-Zertifikat aus dem Firefox- oder Thunderbird-Speicher exportieren
Die Vorgehensweise für das Exportieren des Zertifikats aus Firefox oder Thunderbird ist unterschiedlich, denn diese Clients nutzen den Zertifikatspeicher des Systems nicht und jedes Programm hat außerdem einen eigenen, selbständigen Speicher.
In Firefox rufen Sie das Dialog Einstellungen auf, Datenschutz & Sicherheit, Zertifikate, Zertifikate anzeigen. Es öffnet sich die Tabelle Zertifikatverwaltung. Diese zeigt in mehreren Reitern die Zertifikate nach Typen aufgegliedert. Unter Ihre Zertifikate werden die anwesenden S/MIME-Zertifikate aufgelistet.
Über den Button Sichern wird das Zertifikat aus der Sicherungskopie exportiert. Das Ergebnis wird in dem Format PKCS12, also PFX, gespeichert. Sie können es Sicherungskopie aufbewahren (zum Beispiel für den Fall der Neuinstallierung des Rechners) oder für das Importieren auf einen anderen Rechner oder in ein anderes Programm (Outlook) nutzen.
Importieren des S/MIME-Zertifikats
Das Importieren des Zertifikats stellt eine umgekehrte Operation als das Exportieren dar.
Auf Windows klicken Sie mit der rechten Maustaste in dem Speicher von Eigenen Zertifikaten eine beliebige Stelle an und wählen Sie Alle Aufgaben und weiter Importieren aus. Sie werden zum Importieren des Zertifikats in dem Format PFX (PKCS12) aufgefordert.

In dem Speicher von Mozilla (Firefox, Thunderbird) suchen Sie die Einstellung der Anwendung und hier dann den Speicher aus. In Firefox über Einstellungen – Datenschutz & Sicherheit – Zertifikate anzeigen.

In der geöffneten Zertifikatverwaltung werden in einzelnen Reitern die Zertifikate nach ihrem Zweck aufgelistet, die S/MIME-Zertifikate finden Sie unter Ihre Zertifikate.

Wenn Sie Importieren anklicken und das Zertifikat übertragen, werden in der entsprechenden Sektion seine Details angezeigt.
Es tut uns leid, dass Sie hier für Ihren Bedarf nichts Passendes gefunden haben.
Helfen Sie uns, diesen Artikel zu verbessern. Schreiben Sie uns bitte, was Sie hier erwartet und nicht erfahren haben.